블로그 (Blog)/프로젝트 (Projects)
FPGA 에뮬레이션 플랫폼 디자인 통합 개발 환경
티클러
2025. 3. 5. 22:46
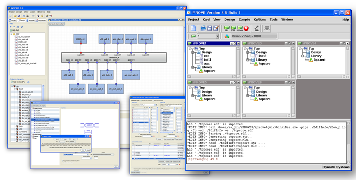
이전 회사에서 반도체 설계 시 이용되는 FPGA의 디자인 통합 솔루션 개발 환경을 목표로 개발된 프로그램.
EDIF분석 및 External Connection, Internal Probing을 구현하기 위한 EDIF Manager 구현..
사용자의 편의성을 위한 다양한 플랫폼(Windows, Linux, Solaris)에서 수행되는 GUI 개발로..
(이땐 Qt 플랫폼 태생 이전이라 따로 선택지가 없어서 Tcl/Tk를 이용하였고..
국내에 Tcl/Tk 정보가 전무하여 그간 쌓아온 정보를 바탕으로 이 사이트를 만듦..)
각종 IP의 description 파일 구현 및 Drag & Drop으로 블록 다이어그램을 표현..
즉 FPGA 개발자에게 상당한 편의성을 제공하였음...
또한 각종 스크립트를 자동으로 생성해 주어 GUI를 실행할 수 없는 환경에서도 손쉽게 이용이 가능하도록 개발이 됨.
