티클러
2024. 3. 13. 18:51
개요
MyGDB는 GNU Debugger인 GDB의 Frontend 이며, 다중 플랫폼을 지향합니다.
현재는 개발 버전이므로 버전 스트링에 "dev-날짜"를 붙입니다.
언젠간 "dev" 스트링을 제거할 날이오겠죠. =)
현재 2010년 8월 2월 이후로 업데이트 되고 있지 않습니다.
개발로그: https://kldp.org/node/116049
라이센스
GNU GPL v3를 따르며, 누구나 사용 가능한 오픈소스입니다.
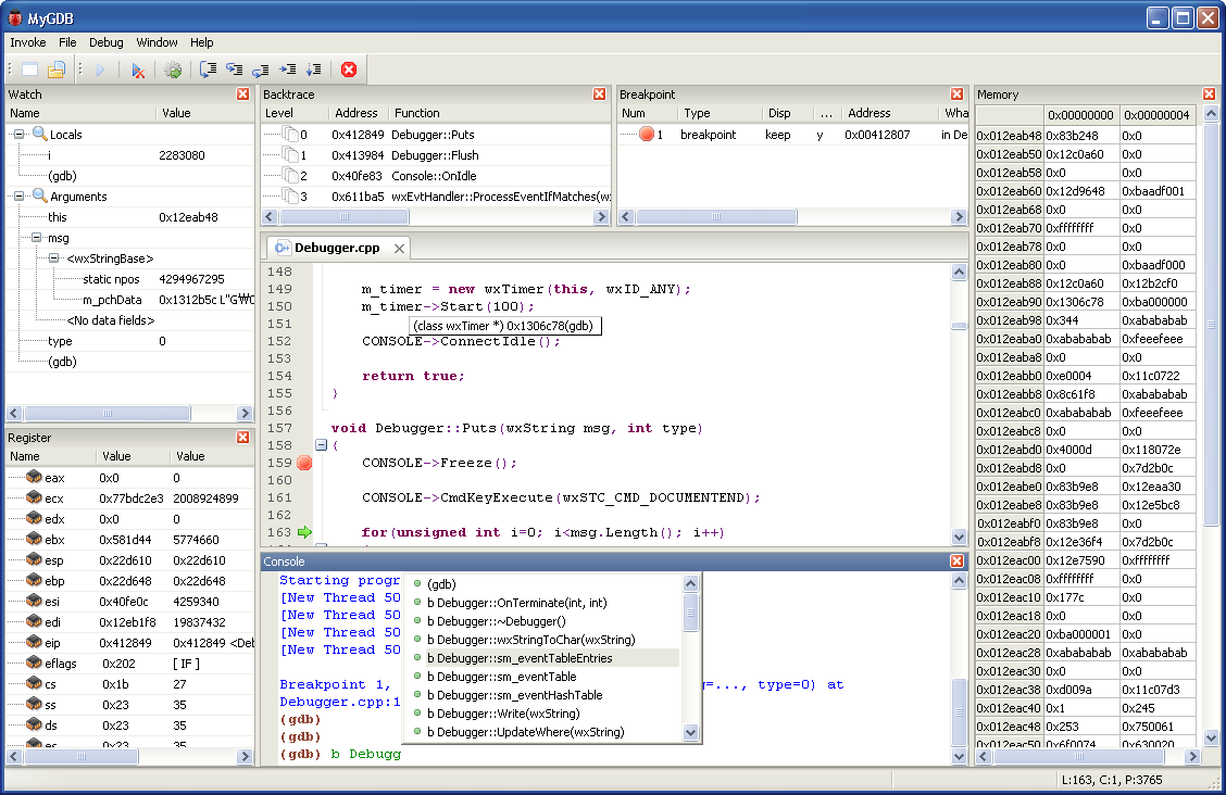
스크린샷


빌드하기
wxWidgets 개발자 라이브러리를 준비합니다.
우분투 저장소 이용하기
% sudo apt-get install libwxbase2.8-dev libwxgtk2.8-dev wx2.8-headers wx2.8-i18n libboost-dev
직접 빌드 하기
% ./configure --enable-threads --enable-static --enable-unicode --disable-shared --with-zlib=builtin --with-libpng=builtin --with-libjpeg=builtin --with-libtiff=builtin --with-regex=builtin --with-expat=builtin
% make; make install
% cd contrib/src/stc
% make; make install
빌드
제공되는 makefile을 이용하며, 개발자는 아래와 같은 방법으로 합니다.
빌드시 -g 옵션이 추가됩니다.
% make
% ./mygdb
단순 사용자는 아래와 같은 방법으로 합니다.
% make
% strip ./mygdb
% ./mygdb
Windows 빌드시는 MinGW + msys를 사용하였습니다.
배포방법
빌드된 실행파일 (mygdb or mygdb.exe) 과 icons, style 폴더만을 묶어 배포하시면 됩니다.
mygdb.cfg 파일은 MyGDB 수행시 자동으로 생성되는 파일로서, MyGDB 사용시 필요한 정보를 저장하고 있습니다.
제작자
민인학 (inhak.min@gmail.com)
다운로드
mygdb_dev-20100802.tar.gz
0.17MB
mygdb_dev-20100802_win32.tar.gz
1.88MB